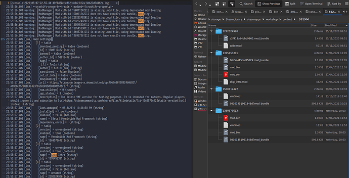
For a long time I’ve been getting complaints about Vermintide Mod Framework and Skip Intro mods stop working all of a sudden. Neither I, nor my friends could reproduce this, but yesterday this has finally happened.
I loaded into the game, however none of my mods were there. While inspecting the log, I noticed mod manager complaining about missing .mod files, even though everything was clearly there. After restarting the game, everything went back to normal.
I think it’s almost impossible to reproduce because this seems to happen randomly and on a very rare occasion. This had happened for users that didn’t change anything, for those who subscribed to mods, and for those who did some toggling in the launcher.
For me, it was:
- Launch the game (success)
- Close the game, toggle mods, launch the game (fail)
- Close the game, launch the game (success)
After performing the exact same steps, I was not able to reproduce this bug.
Attaching logs from 2 sessions (failed + next one):
- mod_manager_fail.log (97.9 KB)
- mod_manager_success.log (42.6 KB)
Ignore 2 duplicate mod entries I have in my settings ([2], [5]). This doesn’t affect anything.
I’m using Linux with Proton compatibility layer if it matters.
